ANSYS OptiSLang 8.0.0.58613 2025 EXE Download Free
Free Download Ansys Optislang 8 For Windows PC It Optimizes Your Product Designs by Combining Powerful Ansys Workbench Parametric Modeling Capacities With The Robust View of Optimizing (RDO) Optistang Design. Drag and Fall into a workbench project to form an interactive process chain. This process. Ansys Optislang is also available outside workbench with its own powerful process integration framework.
A quality of prognosis is the key to effective optimization. Thus, a philosophy “without too much execution” can be implemented to minimize solver calls. Consequently, even optimization involving a large number of variables, diffusion parameters as the behavior of the non -linear system can be resolved.
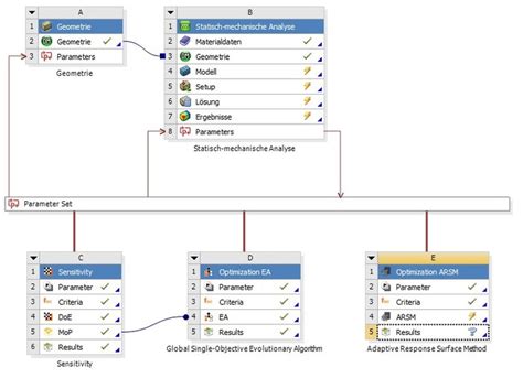
Optislang Management-Management Automatically Selects appropriate Algorithms, Such as Gradient Methods, Genetic Algorithms, Evolving Strategies or Adaptive Response Surface Methods. In addition, all stochastic optimization and analysis methods can be combined with regard to the particular task. Optislang allows you to respond to the entire range of parametric studies to innovate and speed up your development of virtual products.
Optisang offers effective methods of robust design optimization to Solve your tasks in the field field. Evaluation
- Reliability Analysis
- Robust Design Optimization
- Random Fields
Presentation of the opistisang Ansys 8 Functions
- Compact sensitivity Analysis
- Rapid Configuration
- Easy Definition of Constraints and Objectives
Performance Limits
Technical Details and System Requirements
- 1-2 CPUs, 4-12 Chores Chores Chores (Minimum), 64 GB + Recommended
- 2TB + Hard Disc Space
- Work
- OS: Windows 7/10
Download Ansys Optisang 8.0.58613 Free of Charge
Ansys Optislen 8.0.58613 Download The Free Version
Ansys Optislen 8.0.58613 Download for Windows 11
Download Ansys Optisang 8.0.58613 Free for everyone
Ansys Optislen 8.0.58613 Download with Activation

